Module Workflow-Forms
Table des matières
- Exemple de Workflow
- Création d’un workflow
- Configuration des différentes tâches du workflow
    - (entité organisationnelle) Affecter automatiquement une ressource à une entité
- (entité organisationnelle) Affecter manuellement une ressource à une entité
- (entité organisationnelle) Désaffecter une ressource aux entités
- (Forms) Demande d’information complémentaires
- (Forms) Demande de correction de la saisie
- (Forms) Editer automatiquement une réponse (Back Office)
- (Forms) Editer une réponse (Back Office)
- (Forms) Editer une réponse (Front Office)
- (Forms) Mise à jour de la date de modification
- (Forms) Mise à jour du statut de publication
- (Forms) Valorisation automatique d’une réponse
- (Userassignment) Assigner une notification
- (Userassignment) Assigner une réponse
- (Userassignment) Désassigner une réponse
- (Userassignment) Désassigner une réponse automatiquement
- (Workflow) Archivage
- (Workflow) Message de confirmation d’action
- Alerter un usager (guichet, mail et/ou SMS)
- Commentaire
- Export d’un formulaire forms vers une edition PDF
- Notification
- Notifier un usager (guichet, mail et/ou SMS)
 
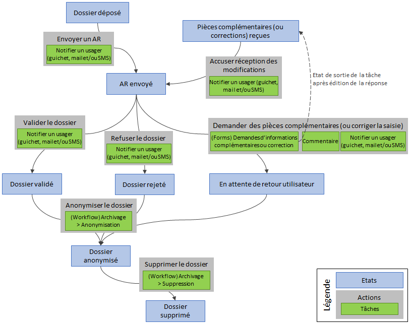
Exemple de Workflow
Déroulement du workflow :
- Lorsque l’usager soumet sa réponse au formulaire, le dossier est à l’état « Déposé ».
- Un mail de notification est envoyé automatiquement pour prévenir l’usager que son dossier a bien été reçu. Le dossier passe à l’état « AR envoyé ».
- Dans la visualisation des réponses, l’administrateur peut au choix cliquer sur trois boutons d’action :
    - Valider : si le dossier est complet, en cliquant sur ce bouton, le dossier passe à l’état « Validé ». Un mail de notification est envoyé pour informer l’usager.
- Refuser : en cliquant sur ce bouton, le dossier passe à l’état « rejeté ». Un mail de notification est envoyé pour informer l’usager.
- Demander des informations complémentaires (ou corriger la saisie) : si l’administrateur a besoin que l’usager complète, modifie ou corrige sa réponse à l’une des questions. Cliquer sur ce bouton enverra un mail de notification informant l’usager qu’il doit compléter sa réponse avec un lien pour accéder à la page de modification de la réponse. Le dossier passe à l’état « En attente de réponse utilisateur ».
 
- Lorsque l’utilisateur a modifié et validé sa réponse, le dossier passe à l’état « Pièces complémentaires (ou corrections) reçues ».
- L’administrateur peut alors cliquer sur le bouton « Accuser réception des modifications » pour notifier l’utilisateur que ses modifications ont bien été reçues. Le dossier repasse à l’état « AR envoyé ».
- L’administrateur peut à nouveau décider de valider, rejeter ou demander des informations complémentaires ou corrections sur le dossier.
- Une fois un dossier validé ou refusé, ou si l’utilisateur n’a pas effectué les modifications demandées (dossier resté à l’état « En attente de retour utilisateur »), les données seront anonymisées après un certain laps de temps puis supprimées.
Création d’un workflow
Initialisation d’un workflow
Pour initialiser un nouveau workflow :
- Se rendre dans la liste des workflows : Application > Gestion des workflows
- Cliquer sur le bouton « Créer un workflow »
    
- Renseigner les champs « Titre », « Description » et « Groupe de travail » et enregistrer
    
- Activer le workflow en cliquant sur le bouton « Activer le workflow »
    
- Relier le workflow au formulaire associé :
    - Se rendre dans les paramètres du formulaire concerné (« Formulaire – Gestion des formulaires à étapes » > « Modifier les paramètres du formulaire »)
- Dans la section « Workflow », sélectionner le workflow à associer au formulaire dans la liste déroulante.
 Pour éviter d’éventuels problèmes, il est recommandé de n’associer un workflow qu’à un seul formulaire – Pour ne pas risquer d’associer un workflow au mauvais formulaire, mettre en place une convention de nommage permettant de savoir quel workflow correspond à quel formulaire, par exemple, le titre du workflow est identique à celui du formulaire avec le suffixe « WF » 
Configurer le workflow
Pour modifier ou paramétrer un workflow :
- Cliquer sur le bouton « Modifier le workflow »
    - Créer les différents états par lesquels pourra passer un dossier dans l’onglet « Etats »
- Créer les actions et tâches qui feront passer le dossier d’un état à un autre dans l’onglet « Actions »
- L’onglet « Vue graphique du workflow » permet d’avoir une représentation visuelle de l’ensemble des états et des actions qui les relient.
 
Etats
Les états du workflow vont définir la progression d’une demande de sa création à sa clôture. Ils indiquent où se situe la demande dans le workflow. Les états créés sont listés dans l’onglet « Etats » de la page de modification du workflow. Pour créer un état :
- Se rendre dans l’onglet « Etats » de la page de modification d’un workflow
- Cliquer sur le bouton « Ajouter un état »
    
- Renseigner les informations de l’état et enregistrer
    
Actions
Les actions permettent au dossier de passer d’un état (état de départ) à un autre (état d’arrivée). Elles peuvent être :
- Automatiques : L’action est déclenchée automatiquement (à l’action d’un processus d’arrière-plan qui vérifie si une action automatique doit être exécutée)
- Manuelles : L’action est matérialisée par un bouton dans la visualisation des réponses, l’actionnement de ce bouton la déclenche.
Pour ajouter une nouvelle action :
- Se rendre dans l’onglet « Actions » de la page de modification d’un workflow
- Cliquer sur le bouton « Ajouter une action »
    
- Renseigner le titre et la description de l’action
- Sélectionner le ou les états de départ (il détermine dans quel état du workflow sera proposée l’action)
- Sélectionner l’état d’arrivée (état cible après que l’action ait été effectuée)
- Sélectionner une icône
- Si besoin, sélectionner les options facultatives suivantes :
    - Etat d’arrivée alternatif : A COMPLETER
- Action de masse A COMPLETER
- Déclenchement automatique de l’action
 
- Enregistrer
    
Tâches
Les tâches permettent de paramétrer le comportement de l’action, ou éventuellement d’un état (Onglet « Modification des tâches automatiques » d’un état). Pour ajouter une nouvelle tâche à une action :
- 
    Se rendre dans l’onglet « Actions » de la page de modification d’un workflow 
- 
    Cliquer sur le bouton « Modifier l’action » de l’action concernée 
- 
    Choisir une tâche dans la liste déroulante « Nouvelle tâche » et cliquer sur le bouton « Ajouter » pour l’ajouter 
- 
    Cliquer sur le bouton « Modifier le workflow » (libellé du bouton à modifier) de la tâche, la configurer (voir les configurations spécifiques pour chaque tâche du workflow dans la suite de la doc) et enregistrer. 
- 
    Enregistrer l’action 
Une action peut comporter 0, 1 ou plusieurs tâches. Certaines tâches automatiques peuvent être ajoutées à un état (une assignation automatique à une entité dans le 1er état du workflow pour que les réponses ne soient visibles que par les personnes de cette entité dès qu’elles sont soumises, par exemple).
Configuration des différentes tâches du workflow
Certaines tâches ne seront pas affichées dans le cas où l’action est automatique.
(entité organisationnelle) Affecter automatiquement une ressource à une entité
Cette tâche permet d’affecter automatiquement les réponses d’un formulaire à une entité. C’est une tâche automatique qui a la particularité d’être ajoutée à un état et non une action.
Cette tâche est nécessaire dans le cas où les utilisateurs sont répartis en entités organisationnelles, pour permettre la visualisation des réponses au formulaire. Il est donc recommandé de configurer cette tâche à l’état initial du workflow. Ainsi, toutes les personnes rattachées à l’entité organisationnelle affectée auront les droits sur la vue des réponses.
Exemples d’application :
- Donner accès aux réponses d’un formulaire spécifique uniquement aux personnes habilitées à les traiter
Prérequis :
- Avoir créé les entités à l’avance (pour en savoir plus sur la gestion des utilisateurs et entités : Gérer les utilisateurs par entité (Plugin Unittree))
Configuration de la tâche :
- 
    Ajouter une nouvelle tâche « (Entité organisationnelle) Affecter automatiquement une ressource à une entité » à l’état concerné (par exemple, « Dossier déposé » qui permettra d’affecter les réponses dès leur soumission par l’utilisateur) 
- 
    Cliquer sur le bouton « Modifier » de l’état à partir duquel la tâche doit être démarrée (par exemple, l’état correspondant au premier état du workflow afin d’affecter les réponses dès leur soumission par l’utilisateur) 
- 
    Se rendre dans l’onglet « Modification des tâches automatiques » de l’état 
- 
    Ajouter la tâche d’assignation automatique : - Sélectionner la tâche « (Entité organisationnelle) Affecter automatiquement une ressource à une entité » dans la liste déroulante des nouvelles tâches
- Cliquer sur le bouton « Ajouter » pour l’ajouter
        
 
- 
    Paramétrer la tâche : - Cliquer sur le bouton « Modifier la tâche»
        
- Sélectionner le type d’assignation :
        - Création : première affectation d’une réponse à une entité.
- Escalade : affectation à une entité d’un niveau supérieur.
- Désescalade : affectation à une entité d’un niveau inférieur.
- Transfert : affectation à une entité de même niveau.
 
- Renseigner la sélection à utiliser, c’est-à-dire quel genre d’entité :
        - Entité spécifique : affecte la réponse à l’entité sélectionnée.
- Entité parente : affecte la réponse à l’entité organisationnelle de niveau supérieur.
- Entité émettrice : réaffecte la réponse à la dernière entité affectée.
- Entité selon le paramétrage défini : en fonction de la réponse à une question du formulaire (exemple : dans le cas où un utilisateur a sélectionné une certaine zone géographique, sa réponse sera assignée à une entité donnée).
            
 
 
- Cliquer sur le bouton « Modifier la tâche»
        
- 
    Enregistrer 
Fonctionnement :
Lorsque la réponse arrive dans l’état contenant la tâche d’assignation automatique, la réponse est automatiquement assignée à l’entité paramétrée dans la tâche.
Ainsi, seules les comptes utilisateurs faisant partie de cette entité (ou d’une entité parente) auront accès à la réponse (pour aller plus loin : Gérer les utilisateurs par entité (Plugin Unittree)).
(entité organisationnelle) Affecter manuellement une ressource à une entité
Cette tâche permet d’affecter manuellement les réponses d’un formulaire à une entité. Elle fonctionne de la même façon que la tâche « (entité organisationnelle) Affecter manuellement une ressource à une entité », mais elle se configure dans une action (et non un état). L’assignation se fera donc au déclenchement de l’action par un clic sur le bouton correspondant.
Exemples d’application :
- Donner accès aux réponses d’un formulaire spécifique uniquement aux personnes habilitées à les traiter
Prérequis :
- Avoir créé à l’avance les entités (pour en savoir plus sur la gestion des utilisateurs et entités : Gérer les utilisateurs par entité (Plugin Unittree))
Configuration de la tâche :
- Ajouter une nouvelle tâche « (Entité organisationnelle) Affecter manuellement une ressource à une entité » à l’action concernée
- Cliquer sur le bouton « Modifier » de la tâche créée
- Sélectionner le type d’assignation :
    - Création : première affectation d’une réponse à une entité.
- Escalade : affectation à une entité d’un niveau supérieur.
- Désescalade : affectation à une entité d’un niveau inférieur.
- Transfert : affectation à une entité de même niveau.
 
- Renseigner la sélection à utiliser, c’est-à-dire quel genre d’entité :
    - Entité spécifique : affecte la réponse à l’entité sélectionnée.
- Sélectionner une entité parmi toutes les entités : permet à l’administrateur de sélectionner une entité pour chaque réponse au moment où l’action est lancée.
- Entité parente : affecte la réponse à l’entité organisationnelle de niveau supérieur.
- Entité émettrice : réaffecte la réponse à la dernière entité affectée.
- Entité selon le paramétrage défini : en fonction de la réponse à une question du formulaire (exemple : dans le cas où un utilisateur a sélectionné une certaine zone géographique, sa réponse sera assignée à une entité donnée).
 
- Enregistrer
Fonctionnement :
Lorsque la réponse arrive à l’état de départ de l’action contenant la tâche d’assignation manuelle, le déclenchement de l’action l’assigne à l’entité paramétrée dans la tâche.
Ainsi, seules les personnes faisant partie de cette entité (ou d’une entité parente) auront accès à la réponse (pour aller plus loin : Gérer les utilisateurs par entité (Plugin Unittree)). La réponse passe à l’état d’arrivée de l’action.
(entité organisationnelle) Désaffecter une ressource aux entités
Cette tâche permet de désaffecter les réponses du formulaire des entités auxquelles elles sont affectées.
Exemples d’application :
- Supprimer l’affectation initiale suite au transfert de celle-ci vers une nouvelle entité
Configuration de la tâche :
- Ajouter une nouvelle tâche « (Entité organisationnelle) Désaffecter une ressource aux entités » à l’action concernée
- Cette tâche ne nécessite pas de configuration, elle désassignera les réponses lorsque l’action sera déclenchée
(Forms) Demande d’information complémentaires
Cette tâche permet de demander à un usager/utilisateur de compléter un champ de sa réponse ou un nouveau champ. Cette tâche fonctionne de la même façon que la tâche « (Forms) Demande de correction de la saisie ».
Exemples d’application :
- Demander à l’usager des pièces justificatives supplémentaires si elles étaient manquantes dans son dossier/sa demande
- Demander à l’usager de préciser sa réponse à l’une des questions
Configuration de la tâche :
- Ajouter une nouvelle tâche « (Forms) Demande d’information complémentaire » à l’action concernée
- Cliquer sur le bouton « Modifier » de la tâche créée
    
- Sélectionner l’état de sortie de la tâche : il s’agit de l’état de sortie de la tâche une fois que l’usager aura complété sa réponse et qui est différent de l’état d’arrivée de l’action dans laquelle se trouve la tâche.
    Par exemple :
    - L’état d’arrivée de l’action « Demander des informations complémentaires » (lorsque le gestionnaire/administrateur vient de cliquer sur le bouton d’action correspondant) pourrait être « En attente de retour utilisateur », et,
- L’état de sortie de la tâche « (Forms) Demande d’information complémentaire » (lorsque l’usager a fini de modifier sa réponse) serait « Informations complémentaires reçues ».
 
- Renseigner le « Message par défaut » : ce message sera visible par l’usager sur la page de modification de sa réponse
    
Pour que cette tâche fonctionne, les éléments ci-dessous sont nécessaires :
- Associer la tâche de demande d’info complémentaire à une tâche « Notifier un usager (Guichet, mail et/ou SMS) » afin que l’utilisateur/usager reçoive le lien lui permettant d’accéder à sa réponse pour la modifier. (Voir le chapitre Notifier un usager (Guichet, mail et/ou SMS) pour configurer la tâche)
- Paramétrer l’onglet « Workflow » dans les paramètres du formulaire associé. Cela permet de sélectionner les champs du formulaire qui sont modifiables :
- Se rendre dans les paramètres du formulaire concerné (« Application » > « Formulaires – Gestion des formulaires à étapes » > Bouton « Modifier les paramètres du formulaire » du formulaire concerné
- Cliquer sur l’onglet « Workflow »
    
- Sélectionner les champs qui seront modifiables par l’utilisateur/usager dans la colonne « Présents dans la demande d’informations complémentaires ». Deux options sont possibles :
    - Soit l’utilisateur peut être amené à modifier une réponse ou des fichiers déjà transmis. Dans ce cas, sélectionner le(s) champ(s) qui aura servi pour transmettre la réponse ou les documents initiaux. Quand l’utilisateur recevra le mail de notification lui demandant les informations complémentaires, le lien le renverra sur ce(s) champ(s) et il aura la possibilité de supprimer la réponse ou les documents déjà transmis en plus d’en ajouter de nouveaux.
- Si l’utilisateur ne doit pas avoir la possibilité de modifier la/les réponses ou de supprimer les documents déjà transmis, il est possible de créer dans le formulaire un champ « Informations complémentaires » ou « Pièces complémentaire » uniquement visible en BO (Sélectionner « Visibilité restreinte au BO » dans les paramètres du champ). Ce champ ne sera pas visible lors du remplissage du formulaire par l’utilisateur, mais en le cochant dans la colonne « Présent dans la demande d’informations complémentaires » de l’onglet « Workflow » des paramètres du formulaire, le lien de la notification de demande de pièces complémentaires le renverra sur ce champ pour qu’il fournisse les documents demandés.
- Il est également possible de combiner ces deux options en sélectionnant les deux champs, et lorsque l’agent cliquera sur le bouton « Demander des informations complémentaires », il pourra cocher l’un ou l’autre des champs en fonction du besoin (modification ou ajout d’un document).
 
- Cliquer sur le bouton « Modifier le formulaire »
    
- S’assurer que le nombre maximum de fichiers/images ne sera pas dépassé lorsque l’utilisateur/usager ajoutera les documents supplémentaires (à paramétrer dans la question du formulaire), si la demande d’informations complémentaires concerne des fichiers ou images.
Fonctionnement :
- Dans la vue des réponses, lorsque la réponse est à l’état de départ de l’action, le gestionnaire/administrateur a accès à un bouton d’action « Demander des informations complémentaires ». En cliquant dessus, il déclenche l’action qui comprend les deux tâches de demande d’information complémentaire et de notification de l’usager.
- Il lui est proposé de sélectionner un ou plusieurs champs parmi ceux qui ont été configurés dans les paramètres du formulaire. La réponse passe à l’état d’arrivée de l’action (par exemple « En attente de retour utilisateur »)
- Une notification est envoyée à l’utilisateur/usager lui expliquant le besoin d’informations complémentaires et lui indiquant le lien à suivre pour modifier sa réponse
- En cliquant sur le lien, l’utilisateur accède à un formulaire qui comprend :
    - Un message d’information correspondant au message par défaut renseigné lors du paramétrage de la tâche de demande d’information complémentaire, et,
- Les champs sélectionnés par le gestionnaire/administrateur lorsqu’il a cliqué sur le bouton d’action. Ces champs sont préremplis avec la réponse initiale de l’utilisateur qu’il peut soit modifier soit compléter (sauf si les champs sélectionnés par le gestionnaire sont des champs à « Visibilité restreinte au BO » auquel cas ce sont de nouveaux champs à remplir)
 
- L’utilisateur peut modifier sa réponse comme demandé et la soumettre. La réponse passe à l’état de sortie de la tâche de demande d’information complémentaire (par exemple « Informations complémentaires reçues »).
(Forms) Demande de correction de la saisie
Cette tâche permet de demander à un usager/utilisateur de corriger sa réponse sur l’un ou plusieurs des champs du formulaire. Cette tâche fonctionne de la même façon que la tâche « (Forms) Demande d’information complémentaire ».
Exemples d’application :
- Demander à l’usager de remplacer des pièces justificatives qui n’étaient pas les bonnes ou au mauvais format dans son dossier/sa demande
- Demander à l’usager de corriger sa réponse à l’une des questions
Configuration de la tâche :
- Ajouter une nouvelle tâche « (Forms) Demande de correction de la saisie » à l’action concernée
- Cliquer sur le bouton « Modifier » de la tâche créée
    
- Sélectionner l’état de sortie de la tâche : il s’agit de l’état de sortie de la tâche une fois que l’usager aura complété sa réponse et qui est différent de l’état d’arrivée de l’action dans laquelle se trouve la tâche.
    Par exemple :
    - L’état d’arrivée de l’action « Demander une correction » (lorsque le gestionnaire/administrateur vient de cliquer sur le bouton d’action correspondant) pourrait être « En attente de retour utilisateur », et,
- L’état de sortie de la tâche « (Forms) Demande de correction de la saisie » (lorsque l’usager a fini de modifier sa réponse) serait « Dossier corrigé ».
 
- Renseigner le « Message par défaut » : ce message sera visible par l’usager sur la page de correction de sa réponse
    
Pour que cette tâche fonctionne, les éléments ci-dessous sont nécessaires :
- Associer la tâche de demande de correction à une tâche « Notifier un usager (Guichet, mail et/ou SMS) » afin que l’utilisateur/usager reçoive le lien lui permettant d’accéder à sa réponse pour la corriger. (Voir le chapitre Notifier un usager (Guichet, mail et/ou SMS) pour configurer la tâche).
- Paramétrer l’onglet « Workflow » dans les paramètres du formulaire associé. Cela permet de sélectionner les champs du formulaire qui sont modifiables :
- Se rendre dans les paramètres du formulaire concerné (« Application » > « Formulaires – Gestion des formulaires à étapes » > Bouton « Modifier les paramètres du formulaire » du formulaire concerné
- Cliquer sur l’onglet « Workflow »
    
- Sélectionner les champs qui seront modifiables par l’utilisateur/usager dans la colonne « Présents dans la correction de saisie ».
- Cliquer sur le bouton « Modifier le formulaire »
    
- S’assurer que l’utilisateur supprime les documents originaux avant de rajouter les nouveaux, ou que le nombre maximum de fichiers/images ne sera pas dépassé si l’utilisateur/usager doit ajouter des documents supplémentaires, dans le cas où la demande d’informations complémentaires concerne des fichiers ou images.
Fonctionnement :
- Dans la vue des réponses, lorsque la réponse est à l’état de départ de l’action, le gestionnaire/administrateur a accès à un bouton d’action « Demander une correction ». En cliquant dessus, il déclenche l’action qui comprend les deux tâches de demande de correction et de notification de l’usager.
- Il lui est proposé de sélectionner un ou plusieurs champs parmi ceux qui ont été sélectionnés dans les paramètres du formulaire. La réponse passe à l’état d’arrivée de l’action (par exemple « En attente de retour utilisateur »)
- Une notification est envoyée à l’utilisateur/usager lui expliquant le besoin de correction de sa réponse et lui indiquant le lien à suivre pour modifier sa réponse
- En cliquant sur le lien, l’utilisateur accède à un formulaire qui comprend :
    - Un message d’information correspondant au message par défaut renseigné lors du paramétrage de la tâche de demande de correction de la saisie, et,
- Les champs sélectionnés par le gestionnaire/administrateur lorsqu’il a cliqué sur le bouton d’action. Ces champs sont préremplis avec la réponse initiale de l’utilisateur qu’il peut soit modifier et corriger.
 
- L’utilisateur peut modifier sa réponse comme demandé et la soumettre. La réponse passe à l’état de sortie de la tâche de demande d’information complémentaire (par exemple « Dossier corrigé »).
(Forms) Editer automatiquement une réponse (Back Office)
Cette tâche permet au gestionnaire/administrateur d’éditer automatiquement une question de la réponse au formulaire dont la visibilité est restreinte au BO suivant un paramétrage prédéfini.
Cette tâche fonctionne quasiment de la même façon que la tâche « (Forms) Editer une réponse (Back Office) » :
- Dans la tâche « (Forms) Editer automatiquement une réponse (Back Office) » la réponse attendue à la question à éditer est paramétrée dans la tâche
- Dans la tâche « (Forms) Editer une réponse (Back Office) » la réponse à la question à éditer est renseignée au moment du déclenchement de l’action par le gestionnaire/administrateur.
Exemples d’application :
- Ajouter automatiquement une question et sa réponse au formulaire en BO
Prérequis :
- Les questions pouvant être édités avec cette tâche doivent être des questions BO : cocher l’option « Visibilité restreinte au BO » dans les paramètres de la question du formulaire. (Voir chapitre Modifier les entrées de la documentation Forms pour rendre la question visible uniquement en BO)
Configuration de la tâche :
- Ajouter une nouvelle tâche « (Forms) Editer automatiquement une réponse (Back Office) » à l’action concernée
- Cliquer sur le bouton « Modifier » de la tâche créée
- Choix du formulaire : Sélectionner le formulaire concerné dans la liste déroulante du champ « Ajout de paramétrage et cliquer sur la coche pour valider
- Choix de l’étape : Sélectionner l’étape concernée dans la liste déroulante et cliquer sur la coche pour valider
- Choix de la question : Sélectionner la question à éditer dans la liste déroulante (la liste sera vide si aucune question à visibilité restreinte au BO n’est présente dans l’étape) et cliquer sur la coche pour valider
- Sélectionner ou renseigner (suivant le type de question sélectionné) la réponse voulue et cliquer sur la coche pour valider
- Le paramétrage est ajouté dans « Paramétrage actuel »
- Il est possible d’ajouter un nouveau paramétrage pour éditer une autre question ou de supprimer l’un des paramétrages créés.
- Enregistrer
Attention à ne pas oublier de cliquer sur la coche après chaque saisie : cela permet d’afficher le champ suivant avec les choix disponible suivant l’élément choisi dans le champ précédent et de valider la réponse à éditer.
Fonctionnement :
- Lorsque l’action contenant la tâche est déclenchée, les réponses aux questions sont éditées suivant les paramétrages configurés dans la tâche.
(Forms) Editer une réponse (Back Office)
Cette tâche permet au gestionnaire/administrateur d’éditer une question de la réponse au formulaire dont la visibilité est restreinte au BO.
Cette tâche fonctionne quasiment de la même façon que la tâche « (Forms) Editer automatiquement une réponse (Back Office) » :
- Dans la tâche « (Forms) Editer automatiquement une réponse (Back Office) » la réponse attendue à la question à éditer est paramétrée dans la tâche
- Dans la tâche « (Forms) Editer une réponse (Back Office) » la réponse à la question à éditer est renseignée au moment du déclenchement de l’action par le gestionnaire/administrateur.
Exemples d’application :
- Ajouter une question et sa réponse au formulaire en BO
Prérequis :
- Les questions pouvant être édités avec cette tâche doivent être des questions BO : cocher l’option « Visibilité restreinte au BO » dans les paramètres de la question du formulaire. (Voir chapitre Modifier les entrées de la documentation Forms pour rendre la question visible uniquement en BO)
Configuration de la tâche :
- Ajouter une nouvelle tâche « (Forms) Editer une réponse (Back Office) » à l’action concernée
- Cliquer sur le bouton « Modifier » de la tâche créée
- Choix du formulaire : Sélectionner le formulaire concerné dans la liste déroulante du champ « Ajout de paramétrage et cliquer sur la coche pour valider
- Choix de l’étape : Sélectionner l’étape concernée dans la liste déroulante et cliquer sur la coche pour valider
- Choix de la question : Sélectionner la question à éditer dans la liste déroulante (la liste sera vide si aucune question à visibilité restreinte au BO n’est présente dans l’étape) et cliquer sur la coche pour valider
- Le paramétrage est ajouté dans « Paramétrage actuel »
- Il est possible d’ajouter un nouveau paramétrage pour éditer une autre question ou de supprimer l’un des paramétrages créés.
- Enregistrer
Attention à ne pas oublier de cliquer sur la coche après chaque saisie : cela permet d’afficher le champ suivant avec les choix disponible suivant l’élément choisi dans le champ précédent et de valider la réponse à éditer.
Fonctionnement :
- Lorsque l’action contenant la tâche est déclenchée, il est demandé au gestionnaire/administrateur de saisir les réponses aux questions sélectionnées lors de la configuration de la tâche.
(Forms) Editer une réponse (Front Office)
Cette tâche permet au gestionnaire/administrateur d’éditer une question de la réponse au formulaire.
Cette tâche fonctionne de la même façon que la tâche « (Forms) Editer une réponse (Back Office) » sauf qu’elle concerne toutes les questions qui ne sont pas à visibilité restreinte au Back Office.
Exemples d’application :
- Modifier/Compléter une des réponses de l’usager
Prérequis : N/A
Configuration de la tâche :
- Ajouter une nouvelle tâche « (Forms) Editer une réponse (Front Office) » à l’action concernée
- Cliquer sur le bouton « Modifier » de la tâche créée
- Choix du formulaire : Sélectionner le formulaire concerné dans la liste déroulante du champ « Ajout de paramétrage et cliquer sur la coche pour valider
- Choix de l’étape : Sélectionner l’étape concernée dans la liste déroulante et cliquer sur la coche pour valider
- Choix de la question : Sélectionner la question à éditer dans la liste déroulante et cliquer sur la coche pour valider
- Le paramétrage est ajouté dans « Paramétrage actuel »
- Il est possible d’ajouter un nouveau paramétrage pour éditer une autre question ou de supprimer l’un des paramétrages créés.
- Enregistrer
Attention à ne pas oublier de cliquer sur la coche après chaque saisie : cela permet d’afficher le champ suivant avec les choix disponible suivant l’élément choisi dans le champ précédent et de valider la réponse à éditer.
Fonctionnement :
- Lorsque l’action contenant la tâche est déclenchée, il est demandé au gestionnaire/administrateur de saisir les réponses aux questions sélectionnées lors de la configuration de la tâche.
(Forms) Mise à jour de la date de modification
Cette tâche permet d’assurer une mise à jour de la date de modification au changement d’état.
(Forms) Mise à jour du statut de publication
Cette tâche permet de publier ou de dépublier une réponse. Les informations de la réponse qui seront publiées en Front-Office sont configurées dans l’onglet « Publication » du menu de modification des paramètres du formulaire.
(Forms) Valorisation automatique d’une réponse
Cette tâche permet d’insérer un mot clé dans la vue des réponses, en fonction de la réponse à une question de type liste ou choix multiple.
Exemples d’application :
- On propose à l’utilisateur une liste d’activité : Piscine / Musée / Vélo / Foot / Cinéma. Une autre liste est prévue, contenant les termes Sport / Culture. Dans la tâche de workflow, on prévoit la valorisation de « Piscine », « Vélo » et « Foot » en « Sport » et « Musée » et « Cinéma » en « Culture ». Si celui-ci sélectionne « Piscine », « Vélo » ou « Foot », ainsi le mot clé « Sport » est inséré dans la vue des réponses.
(Userassignment) Assigner une notification
Cette tâche permet d’assigner une notification à un utilisateur Back-Office.
(Userassignment) Assigner une réponse
Cette tâche permet de transférer une réponse à un autre utilisateur Back-Office ou à une autre entité organisationnelle.
(Userassignment) Désassigner une réponse
Cette tâche permet de retirer une réponse d’un utilisateur Back-Office ou d’une autre entité organisationnelle.
(Userassignment) Désassigner une réponse automatiquement
Cette tâche permet de retirer une réponse d’un utilisateur Back-Office ou d’une autre entité organisationnelle, sans action d’un agent Back-Office.
(Workflow) Archivage
La tâche archivage permet soit d’anonymiser, soit de supprimer les données d’une réponse.
C’est une tâche automatique qui a la particularité d’être ajoutée à un état et non une action.
Configuration de la tâche :
- Cliquer sur le bouton « Modifier » de l’état à partir duquel la tâche doit être démarrée (Par exemple, une fois que le dossier a été validé ou refusé)
    
- Se rendre dans l’onglet « Modification des tâches automatiques » de l’état
    
- Ajouter la tâche d’archivage :
    - Sélectionner la tâche « (Workflow) Archivage » dans la liste déroulante des nouvelles tâches
- Cliquer sur le bouton « Ajouter » pour l’ajouter
        
 
- Paramétrer la tâche :
    - Cliquer sur le bouton « Modifier le workflow » (libellé du bouton à modifier)
- Sélectionner l’état après archivage (par exemple, « Anonymisé » ou « Supprimé » suivant le type d’archivage choisi)
- Sélectionner le type d’archivage :
        - Anonymisation : permet d’anonymiser les réponses à certaines questions après un temps défini. Pour qu’une réponse soit anonymisée, il faut cocher l’option « Anonymisable » dans les paramètres de la question du formulaire et choisir le « Pattern d’anonymisation » (%+caractère. Différents patterns sont disponibles suivant le type de question, les différents patterns disponibles pour un type de question sont décris sous le champ « Pattern d’anonymisation de la question).
- Suppression : permet de supprimer les réponses après un temps défini.
 
- Renseigner le délai avant archivage en nombre de jours. Il s’agit du délai entre le moment où le dossier passe à l’état dans lequel se trouve la tâche et où les réponses seront anonymisées.
- Enregistrer
        
 
(Workflow) Message de confirmation d’action
Cette tâche permet de valider l’exécution de l’action.
Exemples d’application :
- L’utilisateur BO déclenche l’action, alors la tâche de confirmation se lance et l’utilisateur doit confirmer qu’il souhaite déclencher l’action.
Prérequis :
- Cela ne peut marcher que dans le cadre d’une action manuelle.
Configuration de la tâche :
- Ajouter une nouvelle tâche « (Workflow) Message de confirmation d’action » à l’état concerné.
- Cliquer sur le bouton « Modifier » de la tâche.
- Saisir le message de confirmation puis enregistrer.
    
Fonctionnement :
Lorsque l’utilisateur déclenche manuellement l’action contenant la tâche, apparaît le message édité suivi des boutons « Valider » et « Annuler ». Le clic sur le bouton « Valider » entraînera le déclenchement de l’action.
Alerter un usager (guichet, mail et/ou SMS)
Description à venir.
Commentaire
La tâche commentaire permet au gestionnaire/administrateur de saisir un message lorsque l’action dans laquelle se trouve la tâche est actionnée.
Exemples d’application :
- Permettre au gestionnaire/administrateur d’expliquer le choix d’une action du workflow (le message est visible dans l’historique du workflow)
- Associé à une tâche de notification d’un usager, permet d’envoyer un message spécifique à l’usager en insérant le signet « Commentaire » dans le corps du message de notification. Cf Notifier un usager
Configuration de la tâche :
- Ajouter une nouvelle tâche « Commentaire » à l’action concernée
- Cliquer sur le bouton « Modifier » de la tâche créée
    
- Renseigner le titre, si la saisie du commentaire est obligatoire et s’il faut utiliser un éditeur de texte enrichi.
- Enregistrer
    
Fonctionnement :
- Lorsque l’action dont fait partie la tâche commentaire est activée, un champ commentaire est présenté au gestionnaire dans lequel il peut saisir un message.
- Après validation du commentaire, celui-ci est affiché dans l’historique du workflow. Si la tâche « Commentaire » est associée à une tâche notification email dans laquelle a été renseigné le signet « Commentaire », le texte saisi par le gestionnaire dans le champ « Commentaire » sera inclus dans le mail de notification.
Cas particulier :
Si la tâche commentaire est utilisée en complément d’une tâche de notification d’un usager, afin d’inclure un message personnalisé dans le corps du mail de notification grâce au signet commentaire par exemple, il faut s’assurer que la tâche commentaire soit placée avant la tâche notification dans l’ordre des tâches pour que le signet commentaire soit pris en compte dans le mail de notification (Voir le chapitre Notifier un usager (Guichet, mail et/ou SMS) pour configurer la tâche).
Export d’un formulaire forms vers une edition PDF
Cette tâche permet au gestionnaire/administrateur de télécharger les réponses dans un document au format PDF.
Exemples d’application :
- Partager les réponses avec des agents non habilités à Forms.
- Imprimer les réponses.
Configuration de la tâche :
- Ajouter une nouvelle tâche « Export d’un formulaire forms vers une edition PDF » à l’action concernée.
- Cliquer sur le bouton « Modifier » de la tâche créée.
    
- Choix du formulaire : Sélectionner le formulaire concerné dans la liste déroulante du champ « Formulaire ».
- Choix du format du fichier généré : Sélectionner « pdf ».
- Choix du template.
- Enregistrer.
Pour que cette tâche fonctionne, les éléments ci-dessous sont nécessaires :
- Paramétrer l’onglet « Export » dans les paramètres du formulaire associé. Cela permet de sélectionner les champs du formulaire qui seront exportés :
- Se rendre dans les paramètres du formulaire concerné (« Application » > « Formulaires – Gestion des formulaires à étapes » > Bouton « Modifier les paramètres du formulaire » du formulaire concerné
- Cliquer sur l’onglet « Export »
    
- Configurer le nom, via l’onglet « Configuration du nom des fichiers exportés ». Choix entre : Titre du formulaire / Identifiant technique / Zone de texte court / Attribut MYLUTECE / Numérotation.
 Si aucune configuration n’est définie, l’identifiant technique sera utilisé.
- Sélectionner les champs qui seront exportés par l’utilisateur/usager via l’onglet « Configuration des questions exportables » > Colonne « Exportable (PDF) ».
    
Fonctionnement :
Lorsque l’action contenant la tâche est déclenchée, les réponses sont générées au format PDF et le gestionnaire/administrateur peut librement les télécharger depuis le menu « Système » > « Mes demandes de fichiers » > Bouton « Télécharger » du formulaire concerné.
Les fichiers sont conservés 30 jours avant suppression.
Notification
Cette tâche permet d’envoyer une notification à une liste de diffusion.
Exemples d’application :
- Notifier un groupe de personnes de l’avancement d’un dossier.
Prérequis :
- Avoir créé une liste de diffusion
Configuration de la tâche :
- Ajouter une nouvelle tâche « Notification » à l’action concernée
- Cliquer sur le bouton « Modifier » de la tâche créée
- Renseigner la liste de diffusion à qui sera envoyée la notification, le nom de l’expéditeur, le sujet qui apparaîtra comme objet du mail de notification et le message à envoyer.
- Enregistrer
    
Notifier un usager (guichet, mail et/ou SMS)
Cette tâche permet d’envoyer une notification à un usager avec un message personnalisé en utilisant des signets.
Exemples d’application :
- Accuser réception d’un dossier/d’une demande
- Notifier un usager de l’acceptation/validation de son dossier/sa demande
- Notifier un usager du refus de son dossier/sa demande
- Notifier un usager d’un besoin de correction ou de complément d’information sur son dossier/sa demande (en complément d’une tâche Demande de correction de la saisie ou Demande d’information complémentaire)
Prérequis : Avant de configurer la tâche Notifier un usager, il faut effectuer un mapping NotifyGru afin que l’adresse mail de notification soit reconnue :
- Se rendre dans « Système » > « Gestion des mappings NotifyGru et Manager »
    
- Récupérer le code « Type de la demande » (lié à l’environnement), soit en le demandant, soit en réutilisant le code des mappings existants, visible dans la liste des mappings.
    
- Cliquer sur « Ajouter un mapping »
    
- Remplir les champs :
    - Fournisseur : sélectionner le formulaire concerné
- Type de la demande : renseigner le code récupéré précédemment
- Email : sélectionner l’entrée correspondant au champ où l’usager doit renseigner son adresse email, dans la liste déroulante des champs du formulaire
 
- Cliquer sur OK
Les autres champs ne sont pas nécessaires pour une notification email
Configuration de la tâche notification mail :
- Ajouter une nouvelle tâche « Notifier un usager (guichet, mail et/ou SMS) » à l’action concernée
- Cliquer sur le bouton « Modifier » de la tâche créée
    
- Dans le champ « Données à utiliser », sélectionner le formulaire concerné
- Sélectionner les signets supplémentaires nécessaires à l’action. Les signets permettent d’insérer des éléments de la réponse d’un usager dans le message de notification, comme son nom, son numéro de dossier, la date de création ou de modification de la demande etc. Plusieurs cas de figure sont possibles :
    - Si la tâche est une simple notification comme un accusé de réception par exemple, aucun signet supplémentaire n’est à sélectionner.
- Si la tâche est configurée en complément d’une tâche de demande de correction ou de complément d’information sur sa demande, sélectionner les signets supplémentaires appropriés afin de pouvoir ajouter dans le message de notification un lien vers les champs du formulaire à corriger ou compléter.
- Si la tâche est configurée en complément d’une tâche « Commentaire », sélectionner le signet supplémentaire « Commentaire(s) ». La tâche « Commentaire » permet au gestionnaire/administrateur de saisir un message lorsqu’il lance l’action associée. Ajouter le signet ${comments!} dans le message de notification permet d’inclure le texte saisi par le gestionnaire/administrateur dans le mail de notification. Le mail peut ainsi être personnalisé en fonction du besoin.
 
Pour que le signet « commentaire » soit pris en compte dans le mail de notification, s’assurer que la tâche commentaire soit placée avant la tâche notification dans l’ordre des tâches.
- Dans la fenêtre suivante, sélectionner « Envoi d’un email » dans la liste déroulante des types de notification et cliquer sur le bouton « + » à sa droite
    
- Renseigner les champs « Expéditeur », « Sujet » et le message de notification.
S’il s’agit d’une notification en complément d’une tâche « Demande de correction de la saisie » ou « Demande d’information complémentaire », ne pas oublier d’inclure dans le message le lien contenant l’url du champ à corriger ou compléter grâce aux signets « ${complete_form_url!} » (URL pour la complétion d’une réponse) ou « ${resubmit_form_url!} » (URL pour la correction de la saisie. Sans ça, l’usager n’aura aucun autre moyen de modifier sa réponse et le workflow sera bloqué au niveau de la demande de correction ou de demande d’information complémentaire.
- Enregistrer
 
                    